Probleme beim Einbinden des Victron Shunts

Ich versuche gerade den Vicron Shunt einzubinden (einen 150A), war mir noch nicht ganz gelungen ist.

Zuerst den Shunt an den USB2 des RPI4 angeschlossen:

Dann in der Konfiguration bei USB2 VE.Direct gewählt und bei Main Batt Data Victron Shunt ausgewählt.

Dann in der Victron App den Zusatzeingang auf Temperatur eingestellt und …

Ich bekomme keine Daten angezeigt.

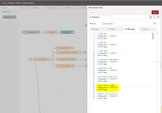
Ich hab das Problem gefunden. Im Flow VE.Direct im Node Check SHUNT habe ich die gelb markierte Ergänzung angebracht, dann läuft es auch mit meinem 150A Shunt.

Vielleicht könnt Ihr das in einem der nächsten Releases berücksichtigen?

LG Matthias

2 Likes

Ich kann den 150A Shunt nicht mal über google :slight_smile:
Kannst du dazu mehr Infos senden?

@Karl, du hast völlig Recht, einen 150A Shunt gibt es nicht. Ich habe tatsächlich einen 300A Shunt von Victron, Part Number SHU050130050. Ich habe mich schon seit Tagen geärgert, einen zu knapp ausgelegten Shunt gekauft zu haben :rofl:. Jetzt bin ich wieder beruhigt.

Mein Code funktioniert aber trotzdem und ist auch notwendig, um den Shunt zu erkennen, nur der Kommentar im Code ist falsch.

Eine Frage habe ich aber trotzdem noch:
Im euerem Video zur Shunt Einrichtung wird erwähnt, man solle in der Victron App die Rolle des 2. Inputs auf Temperatur einstellen. Das ist für mich eher ungünstig, weil ich auch den Ladebooster von Victron habe, und der würde sich wahrscheinlich (?) freuen wenn er die Spannung der Starter Batterie, an den Batteriepolen gemessen, übermittelt bekäme. Ist das wirklich notwendig? Liegt das daran, dass im Shunt Node die Felder anhand ihrer Position / index extrahiert werden?

Mich dünkt, das Auslesen nach Position ist sehr anfällig auf Änderungen auf der Victron Seite, z.B. bei einer neuen Firmware kann ein neues Attribut übermittelt werden und dann funktioniert es nicht mehr.
Sollte man das deshalb nicht besser anhand des Keys machen (man empfängt ja Key/Value pairs)? Dann würde das Auslesen des Batteriestatus (hoffentlich) auch unabhängig von der Einstellung in der Victron app funktionieren. Vielleicht liege ich aber auch völlig daneben, dann bitte ich um Richtigstellung.

Danke und Grüsse
Matthias

1 Like

Moin ,
ich habe meinen SmartShunt 500 auf dem Zusatzeingang auf Starterbatterie stehen, das Funktioniert. Habe nur um Flow den AUX Wert durch 1000 geteilt.

1 Like

Also ich hab das mit dem 300A IP65 Shunt (SHU065130050) probiert im VanPi Core, und damit geht es nicht. Null Werte werden übertragen. Der müsste also ne andere PID haben. Nur wo krieg ich die raus?

Wenn Du in Node Red auf den Flow “VE.Direct” gehst und dir dort den Node “Check Shunt anschaust” und dort den folgenden Code einfügst:

// BMV-700
if(msg.pid == "0x203") 
return msg;

// BMV-702
if(msg.pid == "0x204") 
return msg;

// BMV-700H
if(msg.pid == "0x205") 
return msg;

// SmartShunt 500A/50mV
if(msg.pid == "0xA389") 
return msg;

//SmartShunt IP65
if(msg.pid == "0xC030")
return msg;

//SmartShunt IP65 rev2
if(msg.pid == "0xC035")
return msg;

//Mein Gebastel
if(msg.pid == "0xC038")
return msg;

//BMV??? not tested yet
if(msg.pid == "0xA381")
return msg;

Dann sollte das funktionieren. Falls nicht, hat dein SmartShunt nicht die PID “0xC038”?
In diesem Fall würde ich einfach mal einen debug node zeichnen, dass du sehen kannst wie deine pid lautet.

Ich hoffe meine Erklärung ist verständlich, sonst einfach nochmals fragen.
Gruss Matthias

2 Likes

Übernahme/Deploy nicht vergessen :wink:

1 Like

@maettel …. Genau das habe ich gemacht im NR. Und da kam nichts dabei raus. In dem Fall muss der Victron Shunt nochmals eine andere PID haben. :hugs:

OK, das kriegen wir zusammen hin.
Füge einen Debug Node hinzu und verbinde ihn mit “Search PID”, dann stelle im Debug folgendes ein:

Output: complete msg object
to: X debug window

Dann auf deploy klicken (roter button oben rechts).
Dann siehst du im Debug Fenster (rechts) verschiedene Nachrichten.
Wenn es zu viele Nachrichten sind, kannst du die Menge einschränken mit der Auswhl von “current FLow”.

Dann eine Meldung kopieren (es gibt einen kleinen Button auf der message) und in einem Texteditor anschauen. Sollte ungefähr so aussehen:

{"payload":[13,10,72,49,9,45,50,48,50,53,57,55,13,10,72,50,9,45,49,56,56,51,56,53,13,10,72,51,9,45,49,50,52,57,50,48,13,10,72,52,9,53,13,10,72,53,9,48,13,10,72,54,9,45,49,55,57,57,55,57,57,13,10,72,55,9,49,49,55,57,55,13,10,72,56,9,49,52,54,50,51,13,10,72,57,9,56,48,51,49,56,48,13,10,72,49,48,9,55,13,10,72,49,49,9,48,13,10,72,49,50,9,48,13,10,72,49,53,9,49,53,13,10,72,49,54,9,49,53,55,49,52,13,10,72,49,55,9,50,51,55,50,13,10,72,49,56,9,50,50,51,56,13,10,67,104,101,99,107,115,117,109,9,107],"port":"/dev/ttyPKW2","_msgid":"68d53c6b8ab59fc1","uart":"2","_event":"node:9a58f3a0ce2f303c","pid":"202597"}

Ganz am Schluss der Message siehst du die PID deines Shunts.

Diese PID kannst du dann im Code ergänzen. Dort wo “mein Gebastel” drin steht.

Viel Glück!
Matthias

1 Like

Warte, das geht einfacher. Wähle im debug node nicht das ganze Message objekt, sondern schreib dort rein: Output: msg.pid

Dann siehst du die abgefangenen pids grad so im debug output, ohne dass du sie mühsam herauskopieren musst.

Wie du siehst werden bei mir 2 PIDs ausgegeben, die 202597 kannst du ignorieren.
die andere PID ist die interessante, bei mir ist es die 0xC038, bei Dir wahrscheinliche eine andere

2 Likes

@maettel ist das so korrekt? Sorry bin noch ein bisschen Anfänger in NodeRed :face_with_hand_over_mouth:

Oder muss das msg.pid in den Eigenschaften unter Ausgabe eingetragen werden?

Dein zweites Bild zeigt es korrekt. So schaut es auch bei mir aus.

Den Debug node musst du auch noch richtig mit dem “search ID” Node verbinden, damit er etwas ausgibt.

Und zuletzt Deploy nicht vergessen!

Gruss Matthias

1 Like

und wenn du da noch einen Haken machst, wird die PID direkt unter der Debug note angezeigt.

1 Like

@maettel Super Danke. :+1:t3: Da bin ich mal gespannt, was da ausgegeben wird. :face_with_hand_over_mouth:

@maettel / @ahtdf

Super vielen Dank :folded_hands: Freu mich wie ein kleines Kind, aber jetzt ist alles ready. Hat alles funktioniert. Und jetzt haben wir auch diese PID des ominösen Victron 300er Shunts.


2 Likes

Super, @Karl Eine weitere PID zum nachrüsten im nächsten Image!

Gruss Matthias

1 Like